Решаем задачу: Автоматизация бизнес-процессов по работе с клиентами
Причина проблемы: отсутствие четких «правил игры»
Как говорит известная поговорка — «стабильность — признак мастерства». Cтабильность работы компании не должна зависеть от привычек или стиля работы одного из сотрудников. Компания не может себе позволить терять клиентов из-за нестабильного уровня сервиса. В периоды экономических катаклизмов, когда объективно падает спрос, критичность этой проблемы для бизнеса, как правило, увеличивается.
Представьте себе ситуацию, когда во время футбольного матча у каждого из 22 игроков обеих команд свои правила игры или свой мячик, как это было в повести Л. Лагина «Старик Хоттабыч». Доставит ли такая игра удовольствие болельщикам и смогут ли вообще команды завершить матч? А что делать судье? Как ему разобраться в ситуации?
Считаете что похожая ситуация в бизнесе не возможна даже теоретически?
К сожалению, опыт работы на различных рынках говорит об обратном. Например, при обращении в одну и туже компанию покупатель может получить уровень сервиса, различающийся в разы в зависимости от опыта и ответственности сотрудника, с которым контактирует покупатель.
Пример: инструмент для наведения порядка
Сергей Иванович руководит компанией по пошиву и оптовой продаже одежды в Санкт-Петербурге. Два года назад он решил, что бизнес требует развития, но сначала необходимо навести порядок во внутренних процессах компании.
Вкратце ситуация была следующая: заказы от клиентов терялись, заказы на производство выполнялись неточно, жалобы клиентов не всегда обрабатывались. А главное — каждый из сотрудников работал по своему, так как считал правильным. При такой ситуации уровень сервиса для клиента, в зависимости от менеджера компании, разнился в разы.
Сергей Иванович обратился в консалтинговую компанию для исправления ситуации.
Бизнес-консультанты, проанализировав внутренние процессы работы компании, указали «тонкие» места и предложили модернизацию бизнес-процессов «заказ», «производство», «выставка», «разбор жалобы».
Работа была выполнена в срок, и отчет с новыми бизнес-процессами компании лег на стол Сергею Ивановичу. Казалось, что самое трудное позади и теперь дела пойдут в гору. С новыми бизнес-процессами немедленно ознакомили всех сотрудников. Были сделаны большие и яркие цветные распечатки, которые развесили в отделах около рабочих мест сотрудников. Но ожидаемого результата не последовало: заказы по-прежнему терялись, жалобы обрабатывались через раз и т. д.
Сергей Иванович долго думал, как исправить ситуацию, и решил: «Необходимо „бумажные“ бизнес-процессы поместить непосредственно в систему автоматизации, сделать их „живыми“, интегрировать в рабочую среду компании. Пусть каждый сотрудник видит бизнес-процесс у себя на экране монитора и работает с ним».
Решение: «живые» бизнес-процессы
А как у Вас обстоят дела с описанием основных бизнес-процессов компании и их автоматизацией? Предлагаем читателю «узнать» проблемы своей компании среди описанных ниже пар «проблема-решение»:
Проблема: Изменение менеджером заданной последовательности действий и пропуск важных действий при обработке заказов клиентов.
Решение: Маршрутная карта бизнес-процесса в CRM-системе подскажет сотруднику правильную последовательность действий и не позволит пропустить важные стадии рабочего процесса.

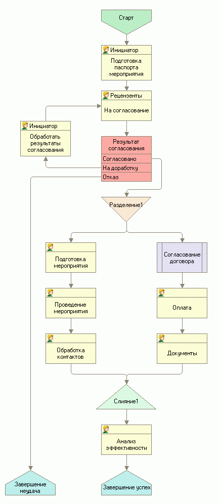
Рис. 1. Маршрутные карты некоторых из типовых бизнес-процессов в CRM-системе: «Продажа», «Разбор жалобы» и «Маркетинговое мероприятие».
-
Проблема: Невозможность найти, кто из сотрудников отвечает за выполнение этапа работы (бизнес-процесса).
Решение: CRM-система позволяет закрепить за каждым этапом бизнес-процесса ответственного сотрудника, а также контролера за ходом всего бизнес-процесса.

Рис. 2. Шаблон бизнес-процесса позволяет назначить ответственного и, кроме этого, установить вероятность успеха выполнения этапа и временные рамоки выполнения задачи.
-
Проблема: Различное время реакции на обращение клиента и разный уровень сервиса предоставляемого разными сотрудниками компании клиентам в рамках одной и той же услуги.
Решение: CRM-система позволяет в любой момент времени выявить отклонения от стандартных параметров в каждом бизнес-процессе.

Рис. 3. Анализ выполнения задач бизнес-процессов менеджерами компании и отклонения по времени их исполнения.
-
Проблема: Сложность передачи опыта лучших менеджеров всем сотрудникам компании, низкая скорость внедрения в работу инструкций и регламентов работы для сотрудников.
Решение: CRM-система позволяет распространить опыт лучших сотрудников компании через внедрение в работу единых для всех сотрудников бизнес-процессов. Регламенты и инструкции, представленные в CRM-системе в виде бизнес-процессов начинают работать немедленно.

Рис. 4. Задача бизнес-процесса с инструкцией для исполнителя.
-
Проблема: Трудоемкость контроля процесса выполнения выданных сотрудникам поручений.
Решение: CRM-система позволяет контролировать все выданные поручения в удобное для перегруженного работой руководителя время.

Рис. 5. Бизнес-процесс «Поручение» и отчет по нему позволяет выдавать и контролировать исполнение поручений.
-
Проблема: Повышение управляемости бизнеса требует значительных усилий руководителя на контроль основных бизнес-процессов компании.
Решение: CRM-система позволяет одним взглядом оценить ситуацию по текущим бизнес-процессам.

Рис. 6. Отчет «Воронка продаж» позволяет моментально оценить состояние дел по продажам в компании, а при необходимости «расшифровать» заинтересовавший руководителя параметр вплоть до операции и документа.
В следующей статье из цикла «CRM — инструмент антикризисного управления» мы рассмотрим, на примере реальной практики компаний, использование технологий CRM для экономии времени руководителя с помощью управления по инцидентам на основе автоматизированных бизнес-процессов компании.
